회수위원회 등록하기
VCworks에서 회수 거래를 등록하는 방법은 아래와 같습니다.
- 회수위원회 등록 후 가결
- 가결된 회수위원회에 포함된 재원의 회수 거래 등록
이번 가이드에서는 회수위원회를 등록하는 방법을 확인할 수 있습니다. 자세한 화면은 아래 데모 가이드에서 확인할 수 있습니다.
데모 가이드
회수위원회 개최 방법
회수 거래를 등록하기 전 회수할 포트폴리오와 재원을 선택해 회수위원회를 등록할 수 있습니다. 회수위원회 사용 여부가 사용이면서 회수위원회가 가결된 경우만 회수 거래를 등록할 수 있습니다.
회수위원회에서 회수를 하고자 하는 포트폴리오를 선택하려는데, 리스트에서 보이지 않습니다.
- 투자 잔액이 0 이상인 기업만 선택할 수 있도록 제공하고 있습니다.
거래 원장 관리메뉴에서 해당 기업의 투자 잔액을 확인해 주세요.
회수 거래는 어떻게 등록할 수 있나요?
- 회수 거래는
회수 관리메뉴에서 등록할 수 있습니다. - 중요: 회수위원회 사용 여부가
사용이고, 회수위원회가 가결된 포트폴리오만 등록할 수 있습니다.
1. 회수위원회를 등록해주세요.
- 우측 상단의
신규 등록버튼을 클릭해 주세요. - 회수 예정 포트폴리오와 재원을 선택해 주세요.
- 포트폴리오를 먼저 선택하시면, 해당 포트폴리오에 투자한 재원을 선택할 수 있습니다.
- 같은 회수 전략으로 회수를 진행할 재원만 선택해 주세요.
저장버튼을 클릭해 주세요.
2. 회수위원회 상세 정보를 입력해주세요.
회수위원회목록에서회수 위원회 등록으로 인해 추가된 행을 클릭해 주세요.- 포트폴리오별 회수 전략 및 위원회 정보를 입력할 수 있는 상세 화면으로 이동합니다.
- 회사/투자 정보, 회수 계획, 회수위원회, 회수내역, 첨부파일 내역에서 회수 시 필요한 정보를 등록 및 관리할 수 있습니다.
- 아래의 설명을 참고해서 회수 위원회 정보를 입력해 주세요.
회사/투자 정보 탭
- VCworks에서 관리하고 있는 포트폴리오에 대한 영업 실적 및 투자/회수 현황 정보를 조회하고 수정할 수 있습니다.
- 포트폴리오에 대한 정보는
회수 위원회 등록시점의 정보를 바탕으로 생성됩니다.
- 포트폴리오에 대한 정보는
수정버튼을 클릭해서 투자 라운드 정보, 영업 현황을 수정할 수 있습니다.
회수 계획 탭
- 회수위원회 등록 시 선택한 재원에 대한 회수 전략을 입력할 수 있습니다.
수정버튼을 클릭해 주세요.- 회수 전략 정보를 입력해 주세요. ⅰ. 회수 전략 섹션
- 포트폴리오에 대한 전반적인 회수 전략을 입력할 수 있습니다. ⅱ. 투자 내역별 회수 전략 상세
- 투자 내역별로 구체적인 회수 전략이 정해진 경우 선택적으로 입력할 수 있습니다.
투자내역 불러오기버튼을 클릭해 주세요.- 회수위원회 등록 시 선택한 재원으로 투자한 투자 내역을 불러옵니다.
- 불러온 투자내역 별로 회수 계획 상세 내용을 입력해 주세요.
- 투자유형이 주식인 경우, 주당 거래단가와 매각 주식수를 입력하면 원금과 손익이 자동 계산됩니다.
- 투자유형이 채권인 경우, 회수원금과 회수손익을 직접 입력해 주세요.
- 불러온 정보와 입력한 내용을 바탕으로 투자와 회수 소계를 확인할 수 있습니다. ⅲ. 담당 심사역 의견
- 입력한 회수 전략에 대한 담당 심사역의 의견을 입력할 수 있습니다. 3.
저장버튼을 눌러서 저장해 주세요.
[tip] 회수 계획 탭에서 입력한 정보를 바탕으로 회수 계획서를 출력할 수 있습니다.
- 우측 상단
회수 계획서버튼을 클릭해 주세요. - 미리보기 내용에서 출력할 회수 계획서를 확인한 후,
인쇄를 클릭해 주세요.
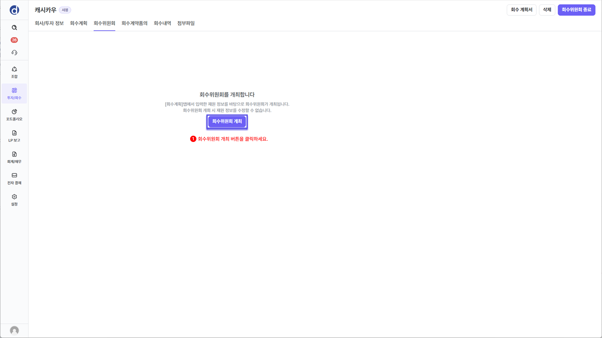
3. 회수위원회를 개최해주세요.
- 회수위원회 탭을 클릭해주세요.
회수위원회 개최버튼을 클릭해주세요.
[회수 위원회 개최]
수정버튼을 클릭해 주세요.- 각 재원별 회수 위원회 정보를 입력해 주세요. ⅰ. 개최일시, 장소, 안건명을 입력해 주세요.
- [tip] 모든 재원별 회수위원회의 개최일시, 장소, 안건 정보가 동일하다면
데이터 일괄 적용버튼을 클릭해 주세요. ⅱ. 재원별 회수위원회 참석자를 입력해 주세요. - (해당 조합의) 대표펀드매니저, 핵심운용인력, 담당심사역인 경우, 자동으로 지정됩니다.
- 하단의 버튼을 통해 참석자 명단을 수정할 수 있습니다.
- [tip] 모든 재원별 회수위원회의 개최일시, 장소, 안건 정보가 동일하다면
저장버튼을 클릭해 주세요.표결요청버튼을 클릭해 주세요.- 우측에서 회수 위원회 개최 정보와 관련된 창이 열립니다.
- 내용 확인 후, 우측 상단
표결 요청버튼을 클릭해 주세요. - 요청 시, 재원별 회수위원회 참석자에게 요청 안내 메일이 전송됩니다.
- 재원별 회수위원회 상태가
투표중상태로 변경됩니다.투표중상태에서는의견 등록버튼을 통해 참석자 별로 재원별 회수위원회의 의견을 입력할 수 있습니다.투표중상태에서는표결 상세버튼을 통해 참석자 별로 입력한 의견을 조회할 수 있습니다.
[회수 위원회 의견 등록]
의견 등록버튼을 클릭해 주세요.- 우측에서 회수 위원회 개최 정보 및 의견을 입력할 수 있는 창이 열립니다.
- 의견을 등록하고자 하는 참석자를 클릭해 주세요
- 찬성/반대를 선택해 주세요.
- 의견이 있다면 입력해 주세요.
저장버튼을 클릭해 주세요.
[회수 위원회 결과 등록]
- 참석자 의견이 전부 수렴되면,
표결종료버튼을 클릭해 주세요.- 재원별 회수위원회 상태가
투표종료상태로 변경됩니다. 투표종료상태에서는 회수위원회 결과를 등록할 수 있습니다.
- 재원별 회수위원회 상태가
결과 등록버튼을 클릭해 주세요.- 참석자 투표 결과를 바탕으로
부결,가결을 선택해 주세요.- 결과 선택 시, 재원별 회수위원회의 상태가
부결또는가결로 변경 됩니다. 부결또는가결인 재원별 회수위원회는결과 출력버튼을 통해 의사록을 출력할 수 있습니다.가결상태인 재원만 회수 관리 메뉴에서 회수 내역을 입력할 수 있습니다.
- 결과 선택 시, 재원별 회수위원회의 상태가
회수계약품의 탭
- 회수계약품의 관련 내용은 아래에서 확인할 수 있습니다.
회수내역 탭
- 해당 회수 위원회 전략으로 회수 관리 메뉴에 등록된 회수 내역을 조회할 수 있습니다.
- 행 클릭 시 회수 내역 상세 화면으로 이동합니다.
첨부파일 탭
- 해당 회수 진행 시 필요한 첨부파일을 관리할 수 있습니다.
수정버튼을 클릭하여 라벨에 맞는 첨부파일을 첨부해 주세요.
회수 전략 및 위원회 사용 종료
회수위원회 종료버튼을 통해 재원별로 사용 상태를 관리할 수 있습니다.- 회수 관리에서 회수 거래 등록이 마무리되었다면 회수위원회를 꼭 종료해주세요.
자주 묻는 질문
회수위원회에서 회수를 하고자 하는 포트폴리오를 선택하려는데, 리스트에서 보이지 않습니다.
- 투자 잔액이 0 이상인 기업만 선택할 수 있도록 제공하고 있습니다.
거래 원장 관리메뉴에서 해당 기업의 투자 잔액을 확인해 주세요.
회수위원회 정보를 수정하려는데,
수정버튼이 비활성화 되어있어요.
- 회수위원회가 개최된 이후에는 회사/투자 정보를 비롯한 회수위원회 정보는 수정할 수 없습니다.
- 기입한 정보와 다른 전략으로 회수를 진행하시려면, 해당 회수위원회를
종료후, 새로 생성해 주세요.
회수위원회 상세 화면에서 참석자별 의견을 조회하는 방법이 궁금합니다
- 회수위원회 표결이 진행중인 경우,
표결상세버튼을 통해 참석자별 의견을 조회할 수 있습니다.- 투표가 종료된 경우,
결과 출력버튼을 통해 참석자별 의견을 조회할 수 있습니다.
선후행 구조도
flowchart TD
subgraph 투자심의["투심"]
wr0003["주간회의(딜소싱)"]
vs0003["투자정보입력"]
vs0006["투자심의(표결)"]
ed0001a["계약품의(전자결재)"]
oi0003["투자 운용지시(전자결재)"]
vs0009["투자완료(첨부파일등록)"]
wr0003 --> vs0003
vs0003 --> vs0006
vs0006 --> ed0001a
ed0001a --> oi0003
oi0003 --> vs0009
end
subgraph 투자변동관리["투변"]
pm0001["거래원장관리"]
pm0004["거래등록"]
fm0002["전표입력"]
oi0003 -.->|선택적| pm0001
pm0001 --> fm0002
pm0001 --> pm0004
pm0004 --> fm0002
end
subgraph 회수관리["회수"]
ex0001["회수위원회(표결)"]
oi0001["출고 운용지시(전자결재)"]
ex0007["회수관리"]
ex0009a["회수 운용지시(전자결재)"]
fm0002a["전표입력"]
pm0001 --> ex0001
ex0001 --> oi0001
oi0001 --> ex0007
ex0007 --> ex0009a
ex0009a --> fm0002a
vs0009 --> ex0001
end
%% 셋팅 --> 결성
click hr0001 "/posts/hr0001/" " "
click hr0002 "/posts/hr0002/" " "
click hr0007 "/posts/hr0007/" " "
click se0005 "/posts/se0005/" " "
click se0003 "/posts/se0003/" " "
click fd0001 "/posts/fd0001/" " "
click fd0010 "/posts/fd0010/" " "
click fd0011 "/posts/fd0011/" " "
click fm0010 "/posts/fm0010/" " "
click fd0009a "/posts/fd0009a/" " "
click fd0013 "/posts/fd0013/" " "
click fd0012 "/posts/fd0012/" " "
click fd0006 "/posts/fd0006/" " "
click oi0002 "/posts/oi0002/" " "
click wr0003 "/posts/wr0003/" " "
click vs0003 "/posts/vs0003/" " "
click vs0006 "/posts/vs0006/" " "
click ed0001a "/posts/ed0001a/" " "
click oi0003 "/posts/oi0003/" " "
click vs0009 "/posts/vs0009/" " "
click pm0001 "/posts/pm0001/" " "
click pm0004 "/posts/pm0004/" " "
click fm0002 "/posts/fm0002/" " "
click ex0001 "/posts/ex0001/" " "
click oi0001 "/posts/oi0001/" " "
click ex0007 "/posts/ex0007/" " "
click ex0009a "/posts/ex0009a/" " "
click fm0002a "/posts/fm0002a/" " "
style ex0001 fill:#e6ffe6,stroke:#66cc66,stroke-width:2px,rx:10,ry:10,color:#333333,fontColor:#333333
똑똑의 모든 글은 CC BY 4.0 라이센스를 따릅니다.




